测试代码为野火stmf429案例
案例代码转到该文档拿:https://lceda001.feishu.cn/docx/Nul4dHMC0oNKXJxCguvcxA9mnob
第一步打开工程,更改目标芯片
本之前这里目标芯片默认就是STM32F429的工程
我们现在把STM32F429改成GD32F450ZGT6,不改会提示目标错误
第二步设置daplink下载
第三步更换下载算法
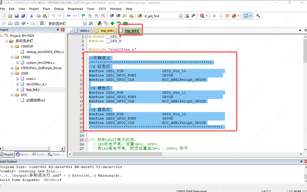
第四步修改LED灯对应引脚
改代码之前
代码修改后
第五步编译下载
立创开发板


登录 或 注册 后才可以进行评论哦!
还没有评论,抢个沙发!